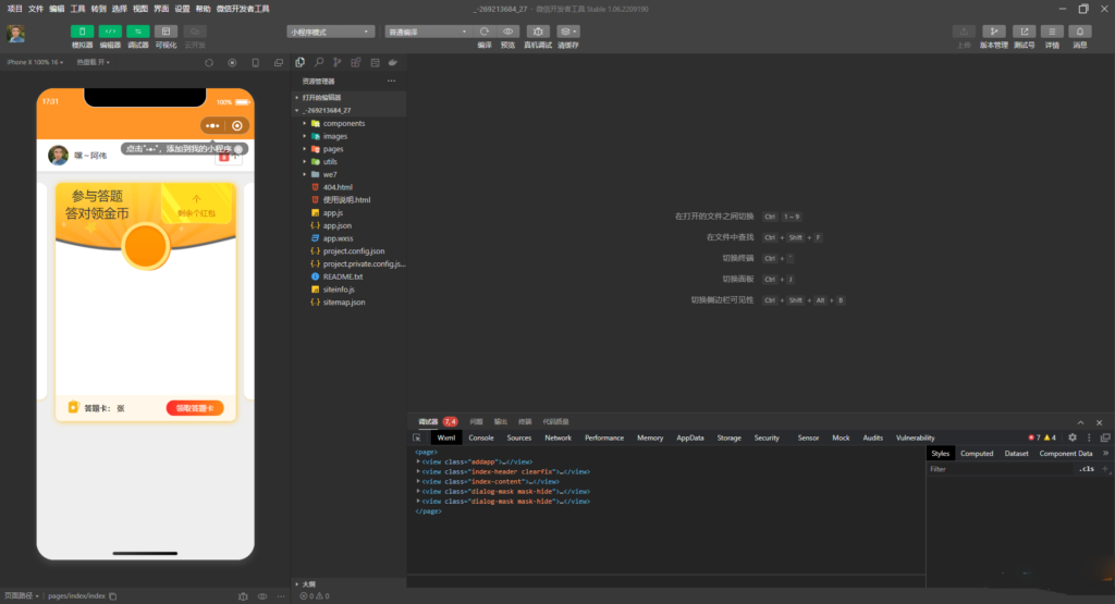
答题小程序带流量主激励广告强点源码(答题小程序模板+题库)shanshui2年前更新关注私信7113 答题小程序带流量主激励广告强点源码(答题小程序模板+题库), 完整答题小程序源码有题库,无加密,带激励广告强制点击可提升广告收益。 © 版权声明 版权声明 1 本网站名称:山水资源站 2 本站永久网址: https://www.shanshuinet.com/ 5 本站资源均收录于互联网,所以不能保证每个细节都符合你的要求,也可能存在未知的BUG与瑕疵,因虚拟资源可复制特性,所以不接受任何理由的退款兑现,请阅读本站声明和相关条款后再进行支付下载 4 本站为非盈利网站,一切付费内容(包括但不限于会员充值,资源付费),均为用户自愿赞助,且所有资金均用于网站维护 3 本网站的文章部分内容可能来源于网络,仅供大家学习与参考,如有侵权,请联系站长 QQ2100755992进行删除处理。 4 本站一切资源不代表本站立场,并不代表本站赞同其观点和对其真实性负责。 6 本站资源大多存储在云盘,如发现链接失效,请联系我们我们会第一时间更新。 7 本站采用知识共享署名-非商业性使用-相同方式共享4.0国际许可协议进行许可 THE END商业源码小程序源码 喜欢就支持一下吧点赞13 分享QQ空间微博QQ好友复制链接收藏